大家好,我是羊刀仙子!
▼新年前买了台全新的 QNAP TS-464C2,原本计划趁着过年期间,在家里为父母搭建一个家庭影音库,可惜时间紧迫,只好在出门前赶紧把外网接入设置好,以方便后续部署其他项目。

▲目前个人认为TS-464C2是威联通性价比最高的消费型号,仅比464C贵了几百元而已。
▲TS-464C2 相比 TS-464C 有以下几个优点:1、从板载内存升级为双通道可扩展内存,不再有内存焦虑;2、全覆盖 SSD 散热片,不用再单独购买散热装甲;3、每个硬盘槽都有全新硬盘锁。家里小孩多的朋友可能对这个东西的作用深有体会。



配件列表


▲有朋友可能会说,既然我们要给父母建一个音视频库,那用极空间不是更好更方便吗?
▲我确实考虑过,也有群友推荐过,但观察了很久,感觉极空间只适合用来娱乐;不说频繁死机漏洞,其他品牌,包括后起之秀,至少都有开放ssh root权限,但极空间却封锁了。NAS不应该做成闭环产品/生态,感觉极空间走的路不一样,不想去赌一把。
▲ 考虑到系统功能的完善程度以及企业级的技术背书,老牌品牌群晖、威联通,各种功能一应俱全,就算是企业场景也可以轻松保障数据安全,更别说家庭场景了。我个人从Dmini到564都用过,对威联通也基本熟悉,所以最终做出了上述选择。
好了,说了这么多,我们进入正题吧
那么如何才能轻松地从互联网访问你的 NAS 设备呢?首先,你需要开通一个公网 IP 地址;将光纤猫设置为桥接,并通过主路由器拨号;在主路由器中映射 NAS 端口。
公共 IP
▲两位老人家的宽带公网IP意外被获取,我跟师傅说需要装远程摄像头,没想到师傅立马把光猫超级密码发给了我爸,第二天还来帮忙把光猫改成桥接的,并叮嘱他不要再乱做上传业务了。
▼回家后用笔记本查看IP和主路由器的WAN口IP一致,肯定是公网的~
▼本文以华硕路由器为例,我的刷入了,路由器拨号位置如下图,有同款的朋友可以参考我的其他选项或者保持默认。

▲一般联通、电信都可以免费申请,不行的话可以试试公网ipv6,还是不行就只能用内网穿透软件或服务了()。、群晖、也有类似功能。
端口转发
▼很简单,如下图,点击【添加配置文件】

▼ 没什么可填的,请看下图,选择需要通过本地IP地址转发的设备。

▼如下图所示,端口已经映射完毕

▼ 此时可以在网页上输入公网IP:5000来访问NAS了,不过网址前面有个大大的“Not ”,肯定不行。当然这不是我们的最终目的,只是先演示一下

▼这里需要提一下,虽然 QNAP 配置好 DDNS 之后,可以使用 qnap 域名+端口号,申请免费的 SSL 证书来实现 https 访问,但是从目前国内的情况来看,不建议过度依赖和使用 QNAP 提供的域名
域名相关
▲目前国内主流的域名注册购买平台是阿里云和腾讯云,新用户首年1元可以注册一个域名,但需要实名认证,有办法的话可以去搜一下,是国外最大的ICANN认证域名提供商之一,以物美价廉积累了良好的口碑,费用方面,其域名注册费比国内便宜不少~
▼购买域名之后,首先要做的就是解析,如下图所示,填写我们的公网IP地址。

▲这里解释一下:“@”代表主域名,“*”代表二级域名,比如注册的域名是,那我们给NAS配置的二级域名就可以是,“*”代表所有前缀,*。
▼大家还需要准备一下,阿里云的地址很好找,腾讯云可以在搜索栏搜索,记得生成ID和密码后立刻保存。

▼点击[新密钥]

▼建议下载CSV文件并保存


▲我用的是腾讯云注册的.love域名,下面的步骤也很简单,我们来部署一下Lucky
部署 Lucky
▼简介

▼ 首先在文件管理器中创建主机挂载目录,这样即使删除容器,配置也不会丢失

▼然后我们打开,创建一个应用,代码如下
: '3': lucky:image: /lucky:: :- "16601:16601" # 冒号左侧可以更改:- /share///lucky:/ # 冒号左侧可以更改为自定义目录: : host
▼这个端口我就不修改了,保持默认,以后不会有冲突,如下图

▼也可以用ssh工具进入后台,直接输入运行命令进行安装,红色的可以修改,参考上面的
-p 16601:16601
-v /根/:/
#挂载宿主机目录,这样删除容器后配置不会丢失,可以将/root/替换成宿主机目录,配置文件为lucky run -d --name lucky --= --net=host -p 16601:16601 -v /root/:/ /lucky
▼操作成功之后我们可以在网页上输入:16601进行访问,默认的账号密码是:666/666

▼建议我们先在设置里修改账号密码

一切顺利,我们开始动态域名解析
DDNS(动态域名解析)
▼在左侧菜单中点击【动态域名】,然后点击【添加任务】

▼任务名称任意,选择对应的域名服务商,在域名相关上面填写生成的Token,选择归属公网类型,域名列表以“输入并按回车继续输入*.”为例填写,确保每行一个域名。填写完成后如下图,点击右下角【添加任务】

▼ 这样就成功了

SSL 证书
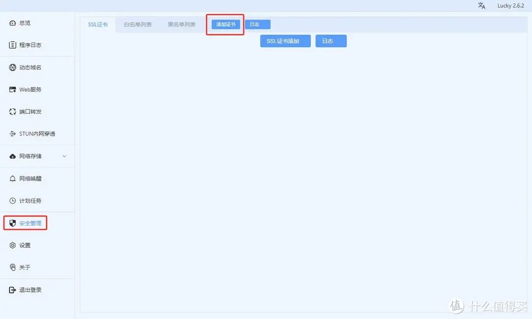
▼在左侧菜单中点击【安全管理】,选择右上角的【添加证书】。

▼ 让我们看看如何设置:
▼ 其余内容无需额外修改,最终效果如下图,点击右下角的【添加】即可。
▼证书不会立即申请,需要等待大概十几秒或者一分钟,界面会自动更新显示

▼申请日志

接下来就是最后一步,反向代理!
反向代理
▼在左侧菜单中点击【Web服务】,然后选择顶部的【添加Web服务规则】,弹出如下窗口。

接下来点击上图中的【添加Web服务子规则】
▼如下图所示,会出现一个新建子规则的窗口
▲检查一次,如果没有问题,点击右下角的【添加】
▼就剩最后一步了,回到我们路由器的后台,把监听端口转发一下,本机IP地址还是我们NAS的地址,我把上面的监听端口设置成8881,直接转发就好了!

最终展示
▼ 在浏览器里输入nas.xxx.love:8881,访问我的NAS,就可以看到小图标出现了,目的达到了。
▼NAS接入完成后,Lucky本身也做反向生成,只需要在原有规则下增加第二条子规则即可,监听端口不用改。

▼二级域名设置为lucky.xxx.love

▼最后点击右下角的【修改】,由于是同一个监听端口,所以不需要再次转发,直接输入域名+端口就可以成功访问了。
▲设置好之后,在家给老板演示了一下,发现在手机端输入域名:端口时,还是默认http访问,得手动添加,很麻烦,解决办法如下:
▼ 返回Lucky,点击左侧菜单的【Web服务】,添加新规则


▲点击上图中的【默认子规则】

▲最后点击右下角的【修改】~
终于
在分享完 Nginx Proxy 之后,很多朋友都推荐了“神器 Lucky”。试用之后,我颇为震撼:它集成了很多常用功能,对新用户非常友好。原本需要部署多个容器才能实现的功能,现在 Lucky 自己就能做到。现在还支持网络存储模块,可以将阿里云盘等服务挂载到 Lucky 内部的 FTP 和 Web 服务模块上。点击这里查看。有这方面需求的朋友可以行动起来部署一下啦~
扫一扫在手机端查看
我们凭借多年的网站建设经验,坚持以“帮助中小企业实现网络营销化”为宗旨,累计为4000多家客户提供品质建站服务,得到了客户的一致好评。如果您有网站建设、网站改版、域名注册、主机空间、手机网站建设、网站备案等方面的需求,请立即点击咨询我们或拨打咨询热线: 13761152229,我们会详细为你一一解答你心中的疑难。


客服1